Gmail
Send Gmail
Gmail is Google's popular email service that provides a robust platform for sending, receiving, and managing email communications. With over 1.8 billion active users worldwide, Gmail offers a feature-rich experience with powerful search capabilities, organizational tools, and integration options.
With Gmail, you can:
- Send and receive emails: Communicate with contacts through a clean, intuitive interface
- Organize messages: Use labels, folders, and filters to keep your inbox organized
- Search efficiently: Find specific messages quickly with Google's powerful search technology
- Automate workflows: Create filters and rules to automatically process incoming emails
- Access from anywhere: Use Gmail across devices with synchronized content and settings
- Integrate with other services: Connect with Google Calendar, Drive, and other productivity tools
In Forge, the Gmail integration enables your agents to send, read, and search emails programmatically. This allows for powerful automation scenarios such as sending notifications, processing incoming messages, extracting information from emails, and managing communication workflows. Your agents can compose and send personalized emails, search for specific messages using Gmail's query syntax, and extract content from emails to use in other parts of your workflow. Coming soon, agents will also be able to listen for new emails in real-time, enabling responsive workflows that can trigger actions based on incoming messages. This integration bridges the gap between your AI workflows and email communications, enabling seamless interaction with one of the world's most widely used communication platforms.
Usage Instructions
Integrate Gmail functionality to send email messages within your workflow. Automate email communications and process email content using OAuth authentication.
Tools
gmail_send
Send emails using Gmail
Input
| Parameter | Type | Required | Description |
|---|---|---|---|
accessToken | string | Yes | Access token for Gmail API |
to | string | Yes | Recipient email address |
subject | string | Yes | Email subject |
body | string | Yes | Email body content |
Output
| Parameter | Type | Description |
|---|---|---|
content | string | Response content |
metadata | json | Email metadata |
Screenshot

gmail_draft
Draft emails using Gmail
Input
| Parameter | Type | Required | Description |
|---|---|---|---|
accessToken | string | Yes | Access token for Gmail API |
to | string | Yes | Recipient email address |
subject | string | Yes | Email subject |
body | string | Yes | Email body content |
Output
| Parameter | Type | Description |
|---|---|---|
content | string | Response content |
metadata | json | Email metadata |
Screenshot

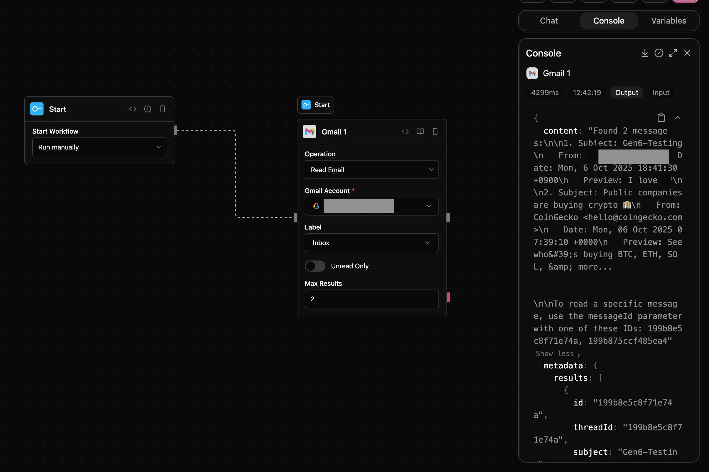
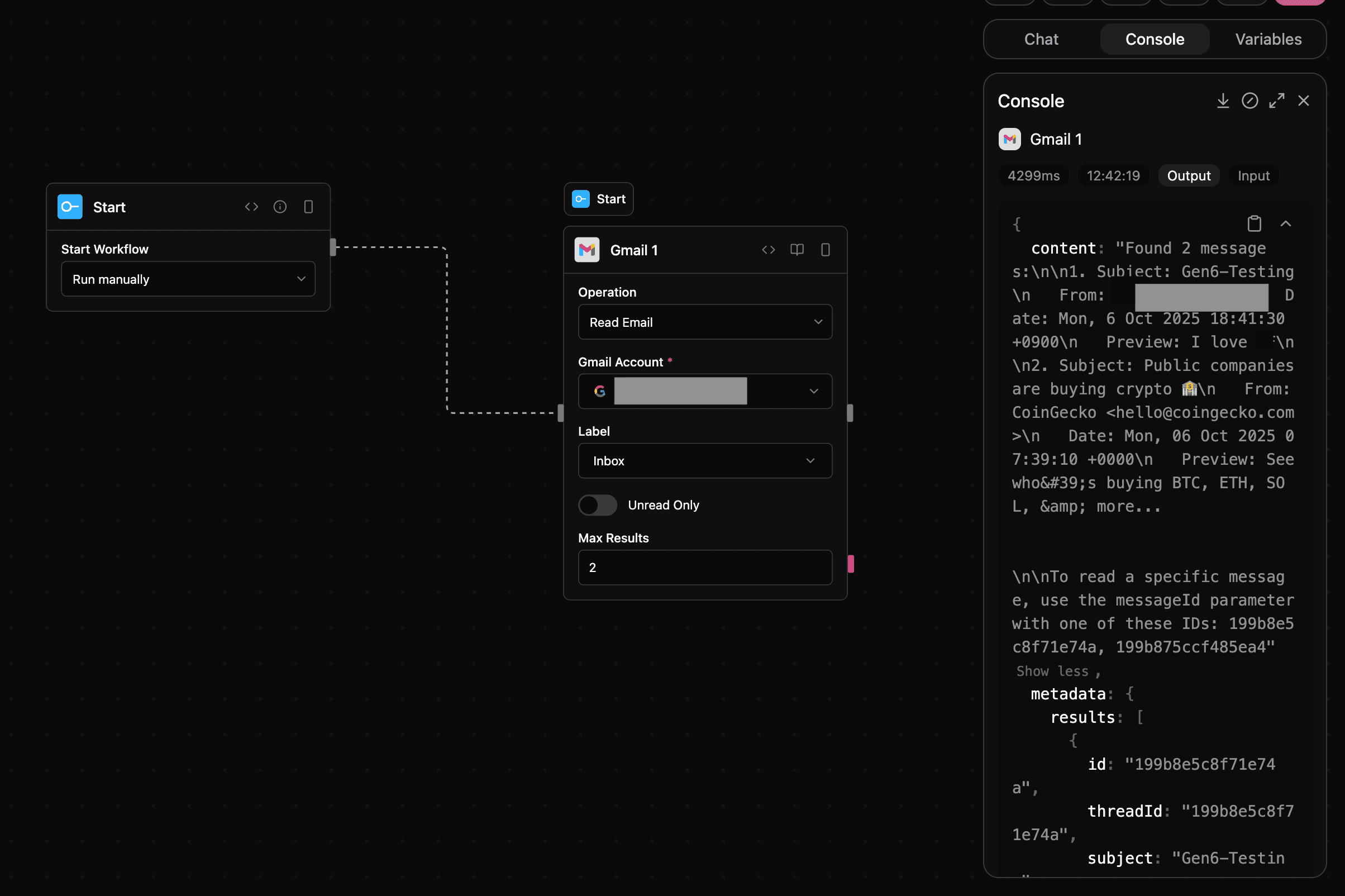
gmail_read
Read emails from Gmail
Input
| Parameter | Type | Required | Description |
|---|---|---|---|
accessToken | string | Yes | Access token for Gmail API |
messageId | string | No | ID of the message to read |
folder | string | No | Folder/label to read emails from |
unreadOnly | boolean | No | Only retrieve unread messages |
maxResults | number | No | Maximum number of messages to retrieve (default: 1, max: 10) |
Output
| Parameter | Type | Description |
|---|---|---|
content | string | Response content |
metadata | json | Email metadata |
Screenshot

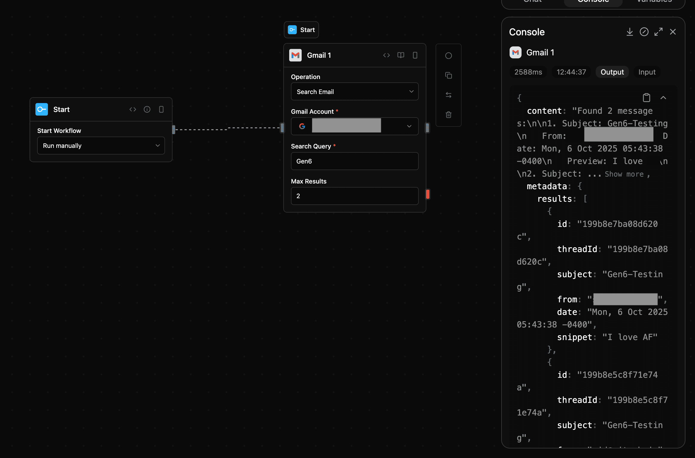
gmail_search
Search emails in Gmail
Input
| Parameter | Type | Required | Description |
|---|---|---|---|
accessToken | string | Yes | Access token for Gmail API |
query | string | Yes | Search query for emails |
maxResults | number | No | Maximum number of results to return |
Output
| Parameter | Type | Description |
|---|---|---|
content | string | Response content |
metadata | json | Email metadata |
Screenshot

Notes
- Category:
tools - Type:
gmail