Hunter io
Find and verify professional email addresses
Usage Instructions
Search for email addresses, verify their deliverability, discover companies, and enrich contact data using Hunter.io's powerful email finding capabilities.
Tools
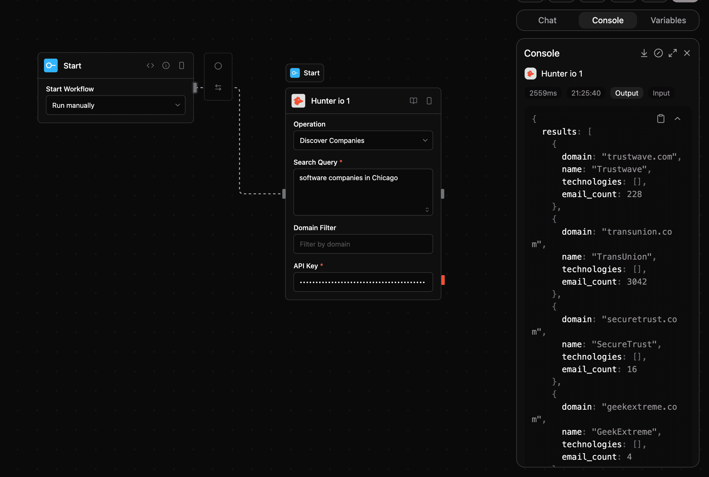
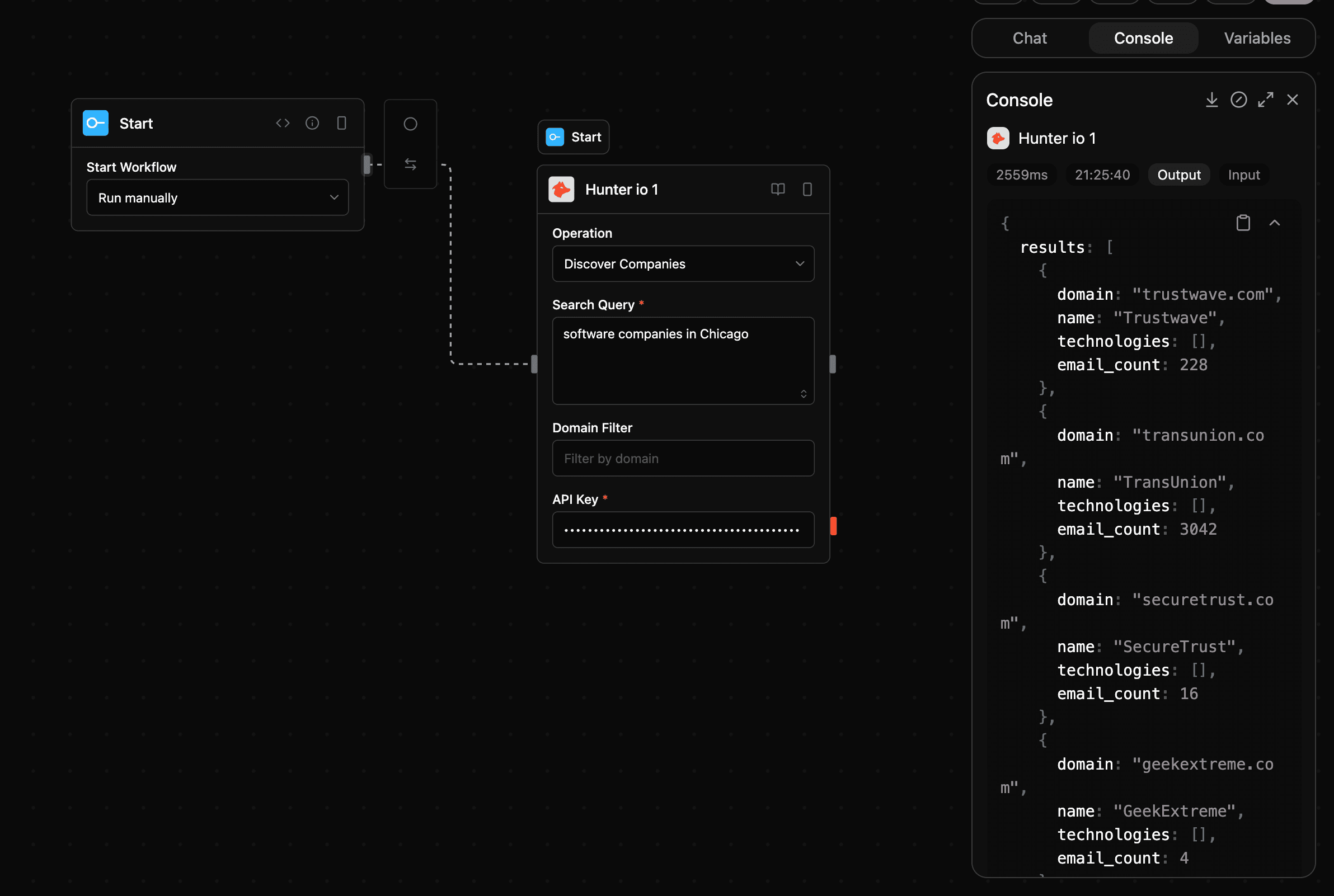
hunter_discover
Returns companies matching a set of criteria using Hunter.io AI-powered search.
Input
| Parameter | Type | Required | Description |
|---|---|---|---|
query | string | No | Natural language search query for companies |
domain | string | No | Company domain names to filter by |
headcount | string | No | Company size filter (e.g., |
company_type | string | No | Type of organization |
technology | string | No | Technology used by companies |
apiKey | string | Yes | Hunter.io API Key |
Output
| Parameter | Type | Description |
|---|---|---|
results | json | Search results |
emails | json | Email addresses found |
email | string | Found email address |
score | number | Confidence score |
result | string | Verification result |
status | string | Status message |
total | number | Total results count |
personal_emails | number | Personal emails count |
generic_emails | number | Generic emails count |
Screenshot

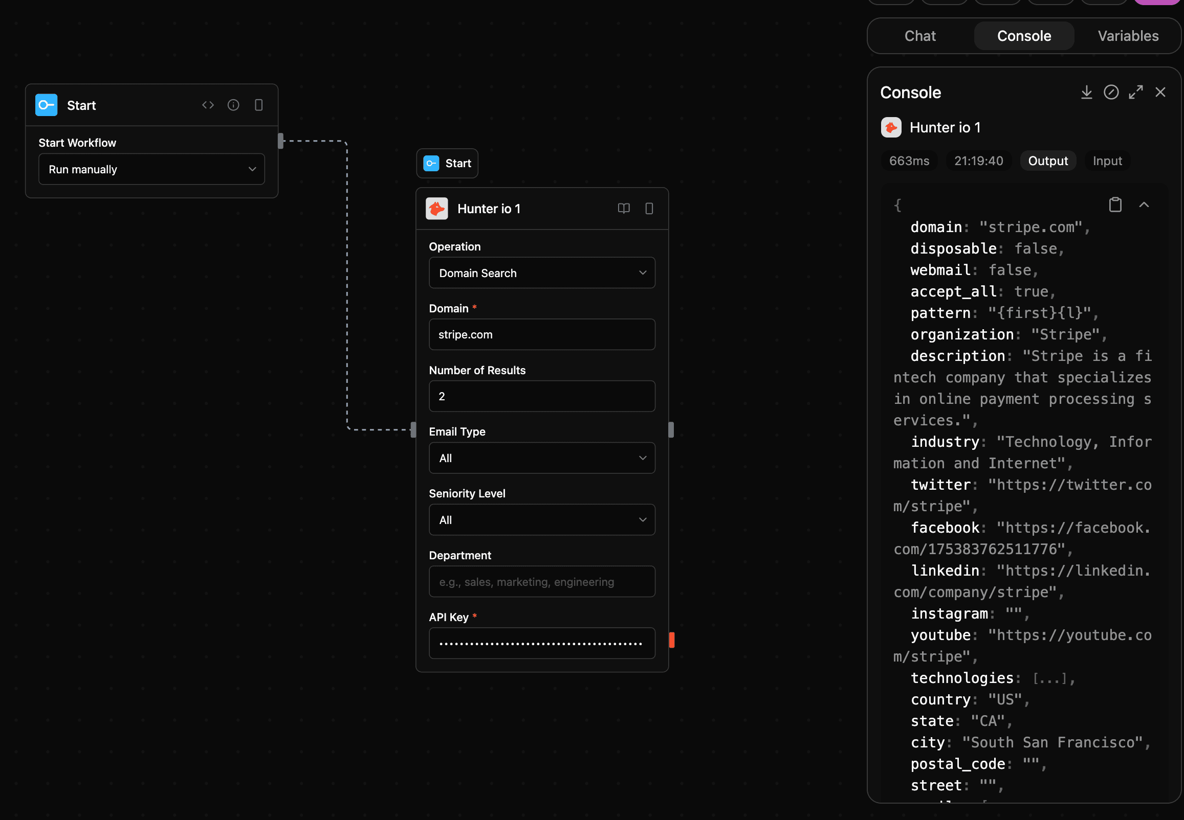
hunter_domain_search
Returns all the email addresses found using one given domain name, with sources.
Input
| Parameter | Type | Required | Description |
|---|---|---|---|
domain | string | Yes | Domain name to search for email addresses |
limit | number | No | Maximum email addresses to return (default: 10) |
offset | number | No | Number of email addresses to skip |
type | string | No | Filter for personal or generic emails |
seniority | string | No | Filter by seniority level: junior, senior, or executive |
department | string | No | Filter by specific departments (e.g., sales, marketing) |
apiKey | string | Yes | Hunter.io API Key |
Output
| Parameter | Type | Description |
|---|---|---|
results | json | Search results |
emails | json | Email addresses found |
email | string | Found email address |
score | number | Confidence score |
result | string | Verification result |
status | string | Status message |
total | number | Total results count |
personal_emails | number | Personal emails count |
generic_emails | number | Generic emails count |
Screenshot

hunter_email_finder
Finds the most likely email address for a person given their name and company domain.
Input
| Parameter | Type | Required | Description |
|---|---|---|---|
domain | string | Yes | Company domain name |
first_name | string | Yes | Person |
last_name | string | Yes | Person |
company | string | No | Company name |
apiKey | string | Yes | Hunter.io API Key |
Output
| Parameter | Type | Description |
|---|---|---|
results | json | Search results |
emails | json | Email addresses found |
email | string | Found email address |
score | number | Confidence score |
result | string | Verification result |
status | string | Status message |
total | number | Total results count |
personal_emails | number | Personal emails count |
generic_emails | number | Generic emails count |
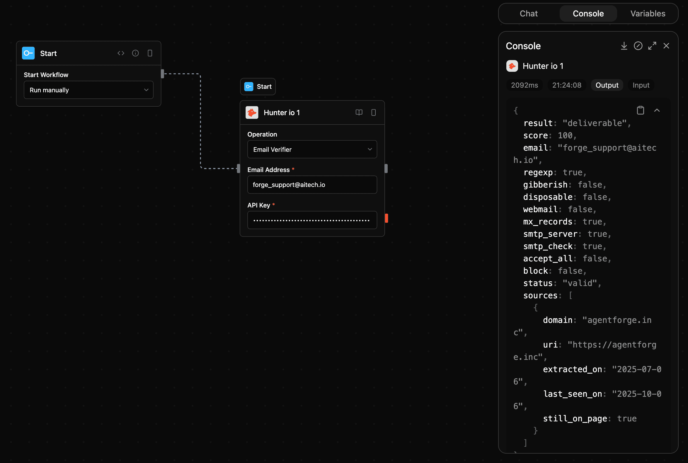
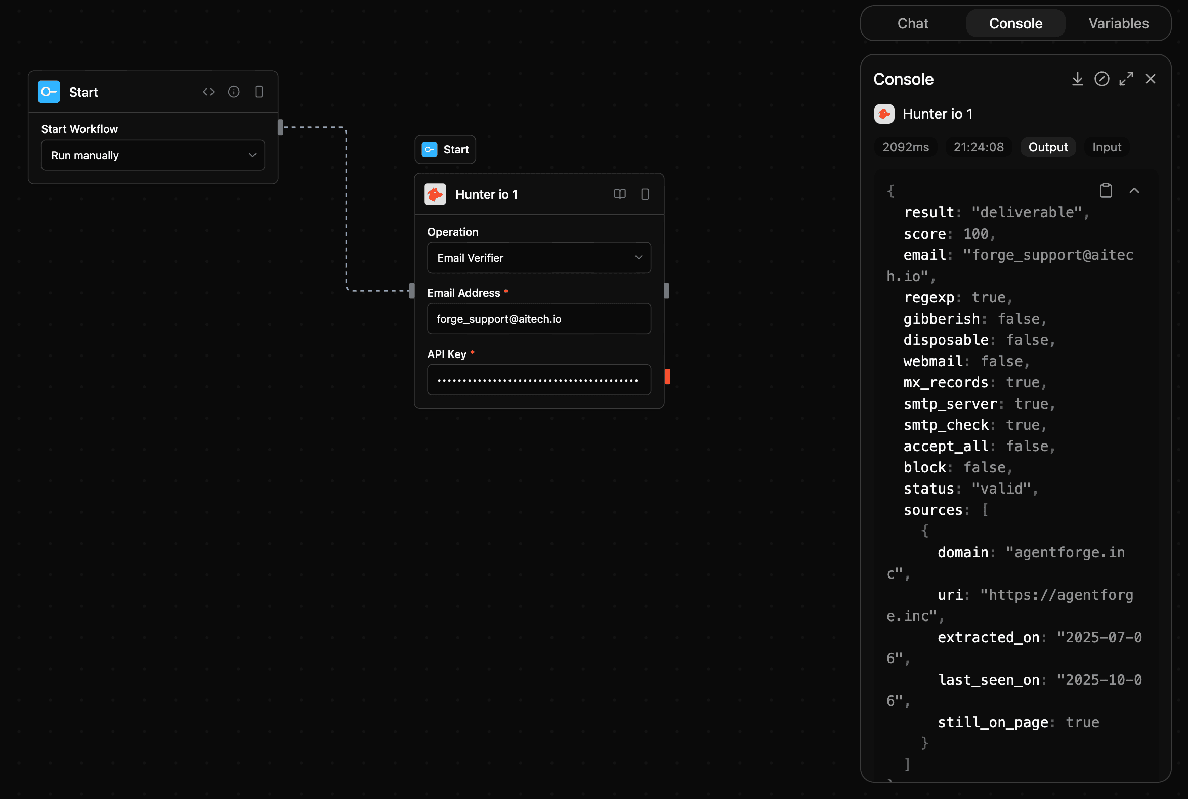
hunter_email_verifier
Verifies the deliverability of an email address and provides detailed verification status.
Input
| Parameter | Type | Required | Description |
|---|---|---|---|
email | string | Yes | The email address to verify |
apiKey | string | Yes | Hunter.io API Key |
Output
| Parameter | Type | Description |
|---|---|---|
results | json | Search results |
emails | json | Email addresses found |
email | string | Found email address |
score | number | Confidence score |
result | string | Verification result |
status | string | Status message |
total | number | Total results count |
personal_emails | number | Personal emails count |
generic_emails | number | Generic emails count |
Screenshot

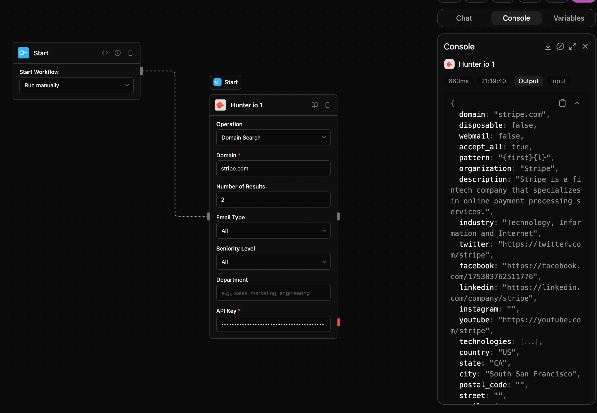
hunter_companies_find
Enriches company data using domain name.
Input
| Parameter | Type | Required | Description |
|---|---|---|---|
domain | string | Yes | Domain to find company data for |
apiKey | string | Yes | Hunter.io API Key |
Output
| Parameter | Type | Description |
|---|---|---|
results | json | Search results |
emails | json | Email addresses found |
email | string | Found email address |
score | number | Confidence score |
result | string | Verification result |
status | string | Status message |
total | number | Total results count |
personal_emails | number | Personal emails count |
generic_emails | number | Generic emails count |
Screenshot

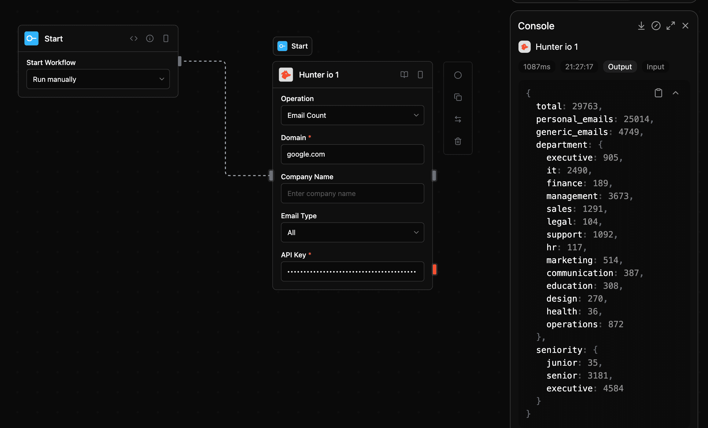
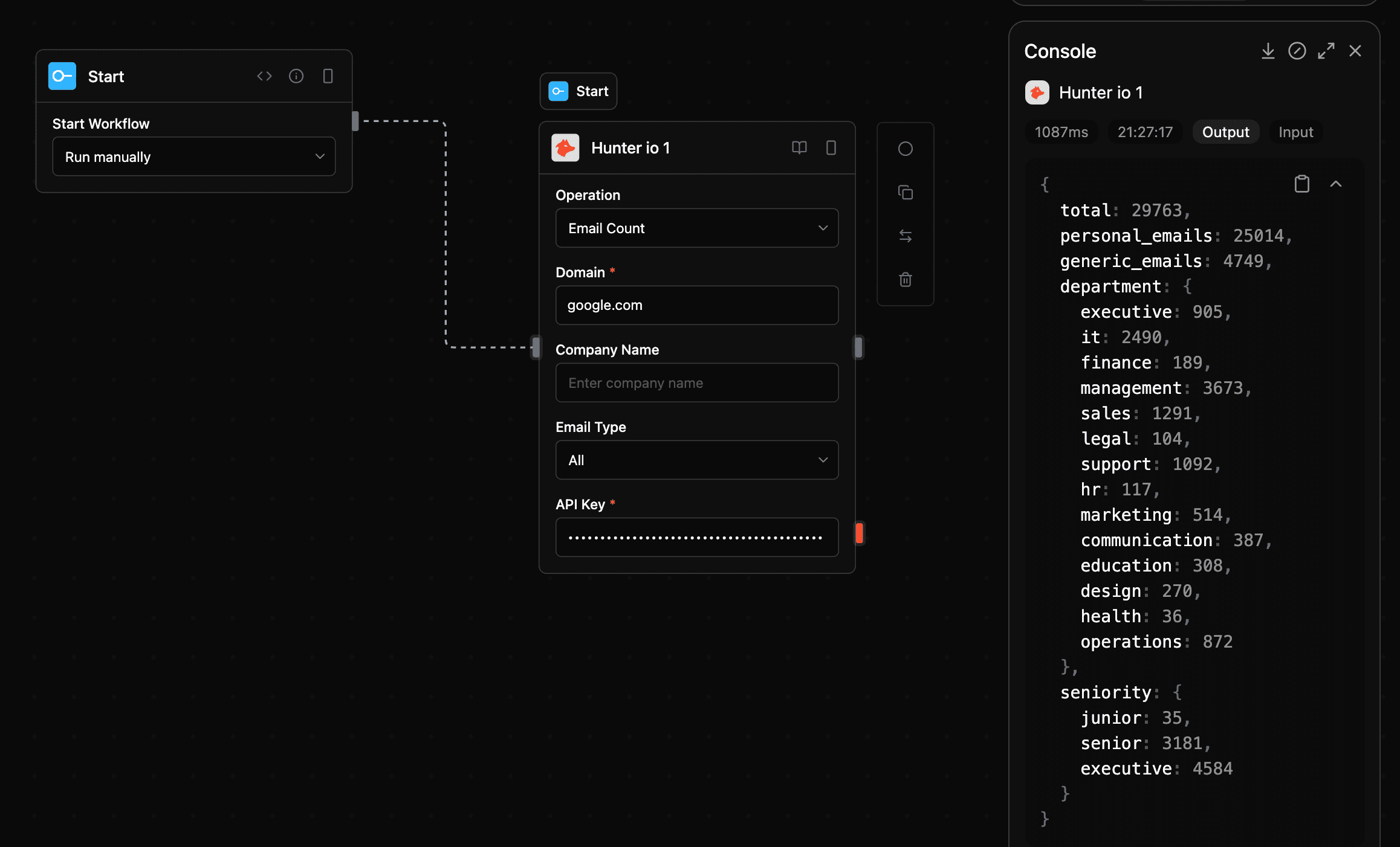
hunter_email_count
Returns the total number of email addresses found for a domain or company.
Input
| Parameter | Type | Required | Description |
|---|---|---|---|
domain | string | No | Domain to count emails for (required if company not provided) |
company | string | No | Company name to count emails for (required if domain not provided) |
type | string | No | Filter for personal or generic emails only |
apiKey | string | Yes | Hunter.io API Key |
Output
| Parameter | Type | Description |
|---|---|---|
results | json | Search results |
emails | json | Email addresses found |
email | string | Found email address |
score | number | Confidence score |
result | string | Verification result |
status | string | Status message |
total | number | Total results count |
personal_emails | number | Personal emails count |
generic_emails | number | Generic emails count |
Screenshot

Notes
- Category:
tools - Type:
hunter