Google Search
Search the web
Google Search is the world’s most widely used search engine. This block lets your agents fetch live results via Google’s Custom Search JSON API (often called the Google Search API) and use them inside workflows for research, fact-checking, and data gathering.
Setup (one-time)
Follow these steps to get a Search Engine ID (searchEngineId / cx) and an API key:
1) Create a Programmable Search Engine (CSE)
- Open Programmable Search Engine: programmablesearchengine.google.com/about
- Click Get started → create a new search engine.
- Choose what to search:
- Entire web (recommended for broad queries), or
- Specific sites (restrict to one or more domains).
- After creating, go to your CSE Control Panel → copy the Search engine ID (also shown as cx).
You’ll pass this assearchEngineIdto the tool.
2) Enable the Google Search API
- In your Google Cloud project, enable Custom Search JSON API (sometimes listed as google_search_api or Custom Search API).
- Ensure Billing is enabled on the project (Google may require billing for sustained usage or higher quotas).
3) Create an API Key (Google Cloud)
- In the same Google Cloud project (you can reuse a project you already use for BigQuery):
- Go to APIs & Services → Credentials.
- Click Create credentials → API key.
- Copy the generated API key and store it securely.
- (Optional but recommended) Restrict the key:
- API restrictions: limit to the Custom Search API.
- Application restrictions: HTTP referrers or IPs as appropriate.
Usage Instructions
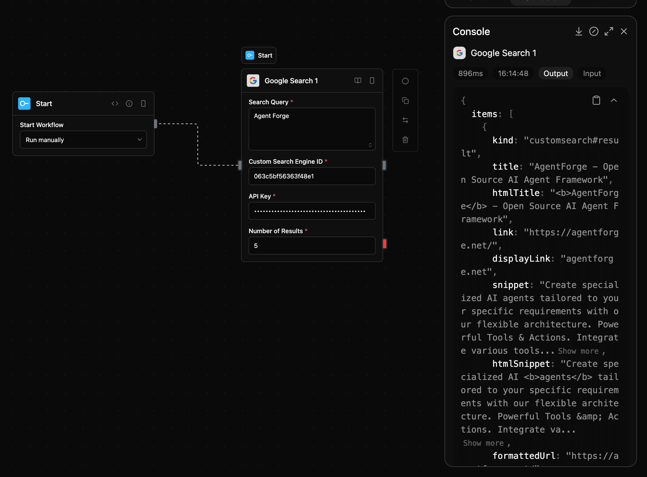
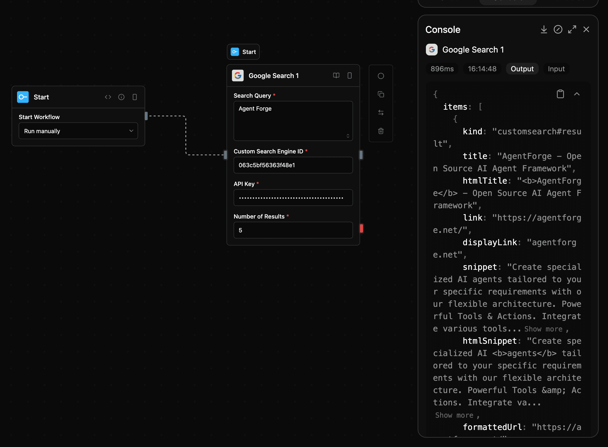
This tool queries Google via the Custom Search JSON API. You’ll provide:
query— the search textsearchEngineId— your CSE ID (cx)apiKey— your Google API keynum— number of results (1–10, default 10)
Tools
google_search
Search the web with the Custom Search API.
Input
| Parameter | Type | Required | Description |
|---|---|---|---|
query | string | Yes | The search query to execute |
searchEngineId | string | Yes | Your CSE ID (aka cx) |
num | string | No | Number of results to return (default: 10, max: 10) |
apiKey | string | Yes | Google API key |
Output
| Parameter | Type | Description |
|---|---|---|
items | json | Search result items |
searchInformation | json | Search metadata |
Troubleshooting
- 403 / Daily limit exceeded
You’ve hit your free quota or billing isn’t enabled. Enable billing or raise quota in your Cloud project. - 400 / Invalid
cxorkey
Verify your Search engine ID and API key; ensure the key is restricted to the correct API. - Empty results with broad queries
Check your CSE settings: if restricted to specific sites, switch to Search the entire web or add more sites. num> 10 ignored
The API caps each call at 10 results; paginate if you need more.- Referrer/IP restrictions blocking calls
If you restricted the key, confirm your requests match the allowed referrers or IP addresses.
Screenshot

Notes
- Category:
tools - Type:
google_search - Uses Google’s Custom Search JSON API behind the scenes.
- Requires a Programmable Search Engine (CSE) and an API key created in your Google Cloud project (a project that also hosts BigQuery is fine).