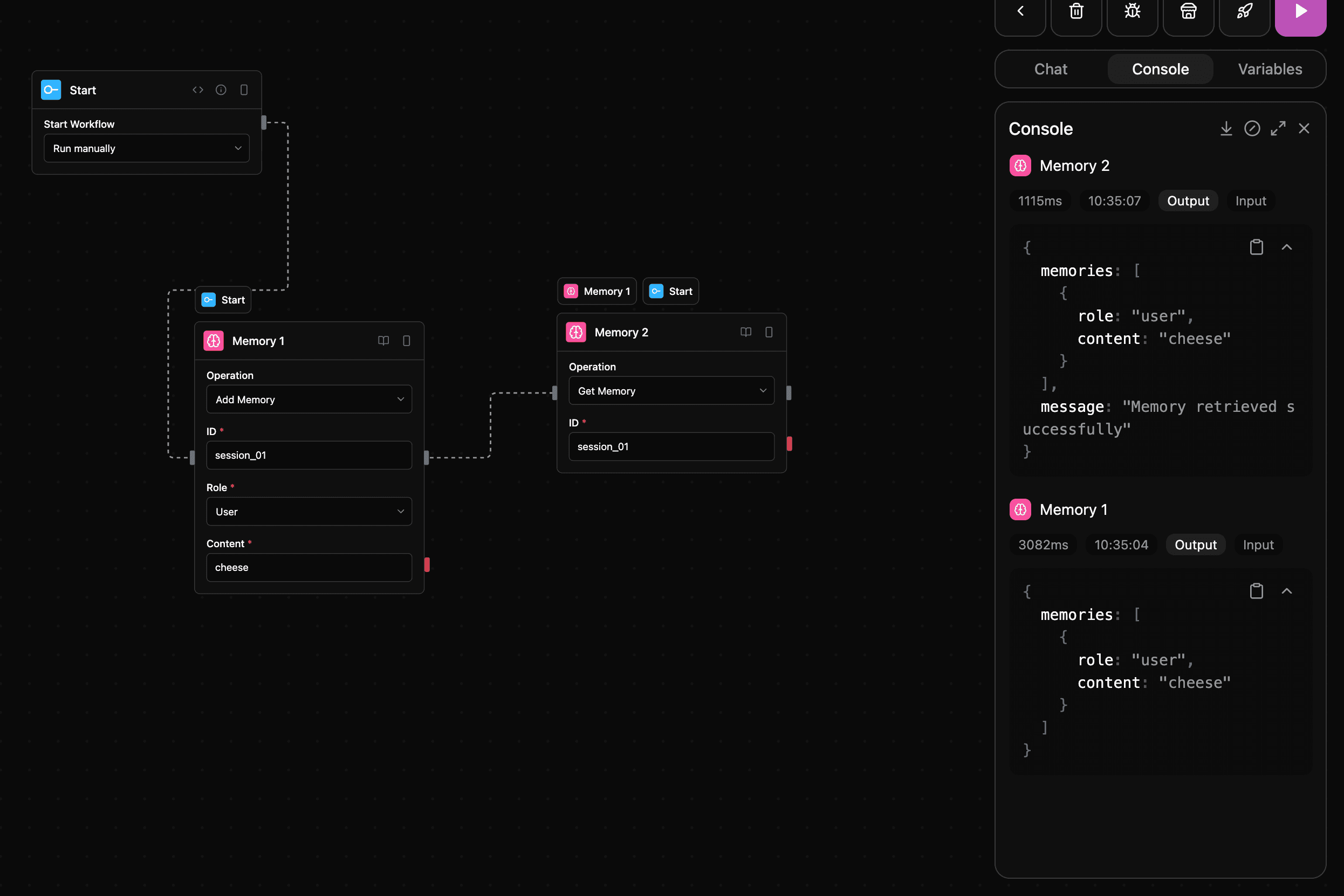
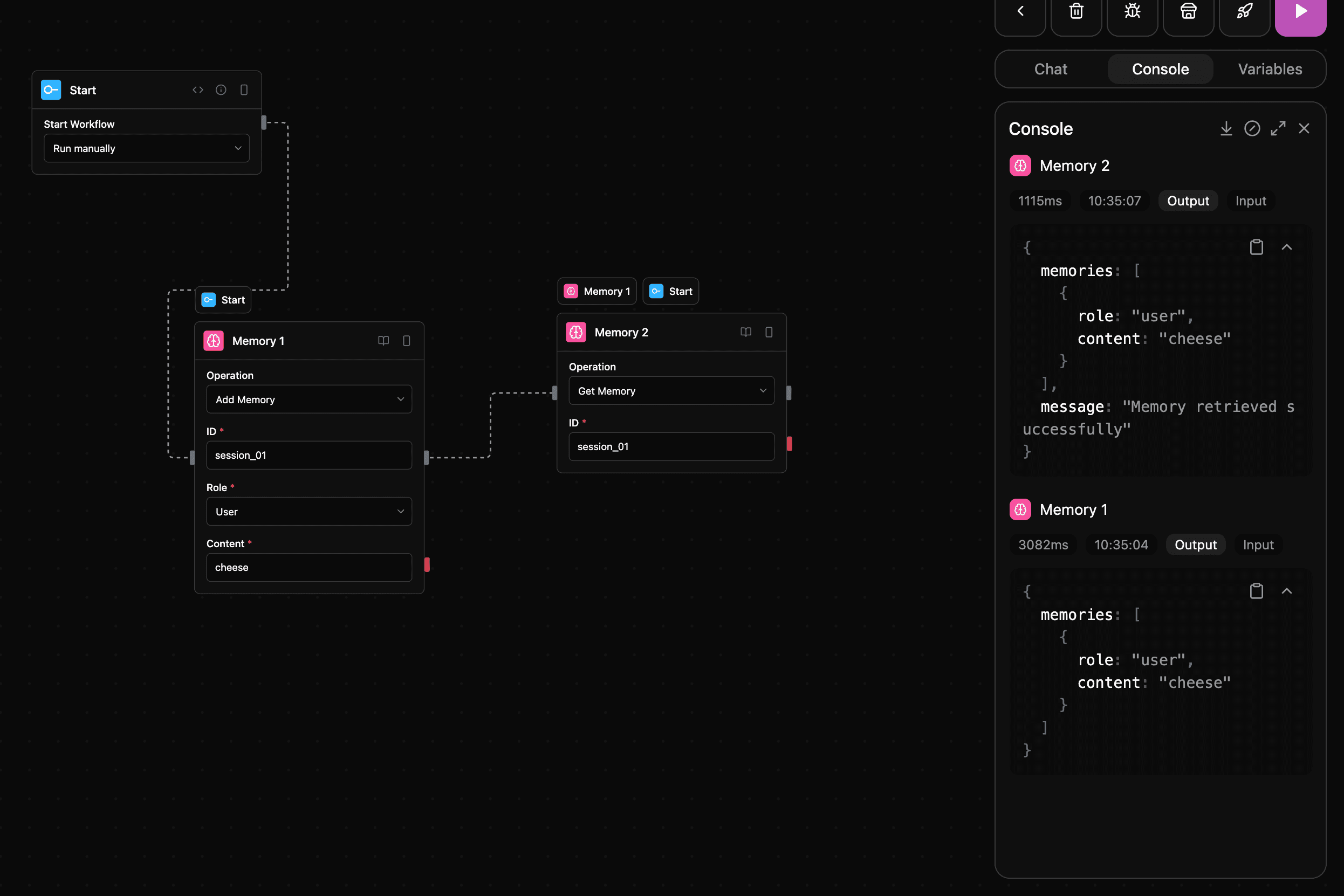
Create persistent storage for data that needs to be accessed across multiple workflow steps. Store and retrieve information throughout your workflow execution to maintain context and state.
Add a new memory to the database or append to existing memory with the same ID.
| Parameter | Type | Required | Description |
|---|
id | string | Yes | Identifier for the memory. If a memory with this ID already exists, the new data will be appended to it. |
role | string | Yes | Role for agent memory (user, assistant, or system) |
content | string | Yes | Content for agent memory |
| Parameter | Type | Description |
|---|
memories | any | Memory data |
id | string | Memory identifier |
Retrieve a specific memory by its ID
| Parameter | Type | Required | Description |
|---|
id | string | Yes | Identifier for the memory to retrieve |
| Parameter | Type | Description |
|---|
memories | any | Memory data |
id | string | Memory identifier |
Retrieve all memories from the database
| Parameter | Type | Required | Description |
|---|
| Parameter | Type | Description |
|---|
memories | any | Memory data |
id | string | Memory identifier |
Delete a specific memory by its ID
| Parameter | Type | Required | Description |
|---|
id | string | Yes | Identifier for the memory to delete |
| Parameter | Type | Description |
|---|
memories | any | Memory data |
id | string | Memory identifier |

- Category:
blocks
- Type:
memory