Telegram
Send a message through Telegram
Telegram is a secure, cloud-based messaging platform that enables fast and reliable communication across devices and platforms. With over 700 million monthly active users, Telegram has established itself as one of the world's leading messaging services, known for its security, speed, and powerful API capabilities.
Telegram's Bot API provides a robust framework for creating automated messaging solutions and integrating communication features into applications. With support for rich media, inline keyboards, and custom commands, Telegram bots can facilitate sophisticated interaction patterns and automated workflows.
Key features of Telegram include:
- Secure Communication: End-to-end encryption and secure cloud storage for messages and media
- Bot Platform: Powerful bot API for creating automated messaging solutions and interactive experiences
- Rich Media Support: Send and receive messages with text formatting, images, files, and interactive elements
- Global Reach: Connect with users worldwide with support for multiple languages and platforms
The Forge Telegram integration allows your agents to leverage powerful messaging capabilities in their workflows. This creates opportunities for automated notifications, alerts, and interactive conversations through Telegram's secure platform. The integration lets agents programmatically send messages to individuals or channels, enabling timely communication and updates.
By connecting Forge with Telegram, you can build intelligent agents that engage users through a secure, widely-adopted platform for delivering notifications, updates, and interactive communications.
Usage Instructions
Send messages to any Telegram channel using your Bot API key. Integrate automated notifications and alerts into your workflow to keep your team informed.
Where to Get Your Telegram Bot Token
You get your Telegram Bot Token by creating a new bot using the official BotFather account within the Telegram application.
Here is the simple, step-by-step process:
-
Open Telegram and Find BotFather:
- Open the Telegram app on your phone or computer.
- In the search bar, type
@BotFather. - Select the official BotFather account, which has a blue verification checkmark next to its name.
-
Start a Conversation with BotFather:
- Tap on BotFather and then press the "Start" button to begin the conversation. You'll receive a list of commands you can use.
-
Create a New Bot:
- Send the command
/newbotto BotFather. - Choose a Display Name: BotFather will ask you to choose a display name for your bot (this is the name users will see).
- Choose a Unique Username: Next, choose a unique username for your bot. This username must end with
bot(e.g.,MyAwesome_bot).
- Send the command
-
Receive Your Bot Token:
- Once you provide a valid name and username, BotFather will congratulate you and provide you with your unique Bot Token.
⚠️ Security Warning
Your Bot Token is essentially the bot's password. Do not share it publicly (e.g., on GitHub or public forums). If you believe your token has been compromised, send the command /revoke to BotFather to invalidate the old key and generate a new one.
Tools
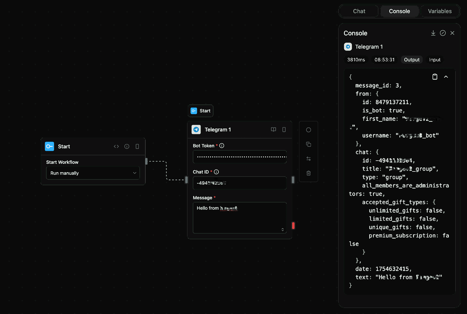
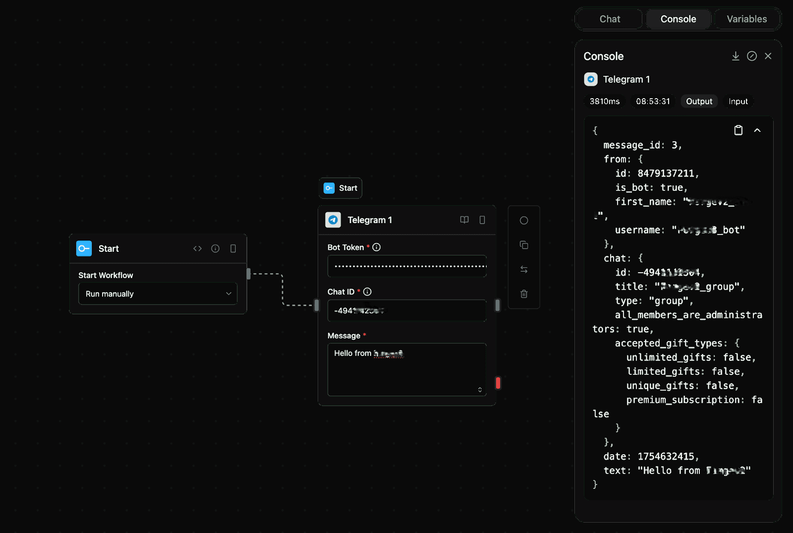
telegram_message
Send messages to Telegram channels or users through the Telegram Bot API. Enables direct communication and notifications with message tracking and chat confirmation.
Input
| Parameter | Type | Required | Description |
|---|---|---|---|
botToken | string | Yes | Your Telegram Bot API Token |
chatId | string | Yes | Target Telegram chat ID |
text | string | Yes | Message text to send |
Output
| Parameter | Type | Description |
|---|---|---|
ok | boolean | Success status |
result | json | Message result |
Screenshot

Notes
- Category:
tools - Type:
telegram